

Taking a multilayer approach to crypto transaction security is critical.
Combining an intent-based API model with independent transaction validation ensures that the transaction returned for signing is exactly what was intended by the customer. In this blog, we explain our approach and outline how Blockdaemon combines API best practices, security standards, and partnerships to achieve secure outcomes for our customers.
Representational State Transfer (REST) is a software architecture that imposes conditions on how an API should work. REST was initially created as a guideline to manage communication on a complex network like the internet. But, at its basic design, it is not intended to facilitate high value transactions as seen in crypto specific use-cases and introduces transaction manipulation attack vectors.
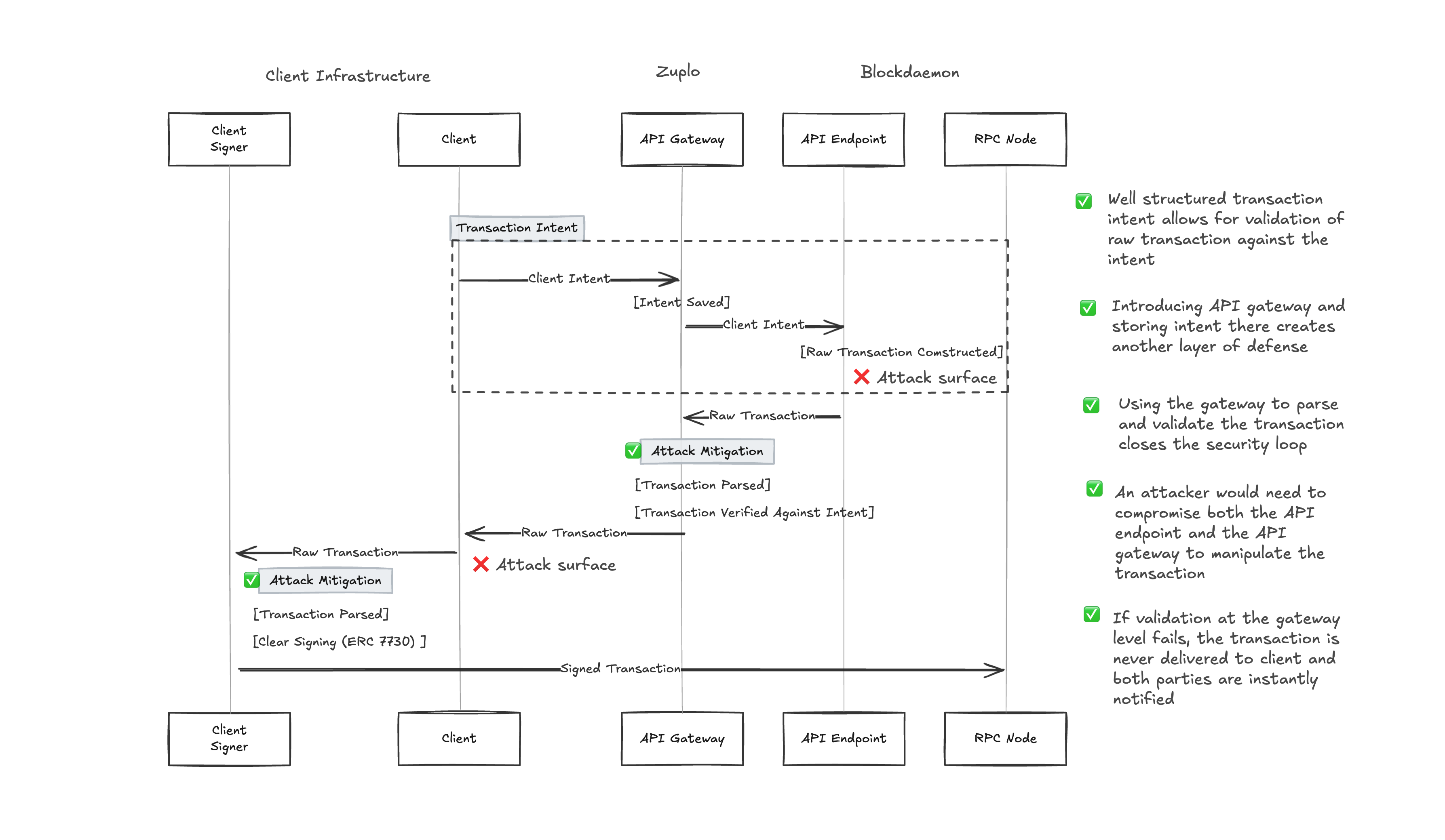
Our intent-based model abstracts away the low level complexities of transaction crafting, presenting a consistent and clear user experience across the multiple PoS blockchains that are supported by our staking API. Each staking request begins with an intent that outlines the action a user wants to take, such as stake, withdraw, or deactivate. This intent is constrained by business rules and limits that reflect what Blockdaemon considers secure and valid staking behavior.
Based on this intent, Blockdaemon constructs an unsigned transaction. Because of the two individual legs, the intent and the raw transaction can be stored, decoded, and verified at multiple levels by the Blockdaemon API, the client, or any third party participating in the transaction flow. This verification model and audit trail are key for preserving end-to-end security and making sure the unsigned transaction can not be manipulated by malicious actors through man-in-the-middle or software supply chain attacks.
The two-leg intent architecture also enables us to introduce additional points of validation with partners to further reduce any possibility of transaction manipulation.

Transaction verification logic is securely packaged and deployed as a separate component on our API Gateway provided by Zuplo. This service:
If the transaction returned does not match the intent in the user request, an error is returned to the customer and our monitoring systems are alerted.
This turns our gateway into a true sentry that not only provides a secure (mTLS) transport layer, it also becomes an enforcement point that checks staking payloads for conformance, intent match, and structural integrity. Crucially, it operates independently of the system that builds the transaction in the first place.

Unlike providers who rely solely on client-side SDKs and place the burden of transaction safety on the user, Blockdaemon enforces transaction validation within the staking path itself. Institutions don’t need to rewrite their stack to gain these protections.
The separation of duties between transaction creation and transaction validation ensures that even if one system were compromised, malicious or malformed payloads would still be caught. Both layers are independently deployed, maintained, and enforced.
This dual-check architecture ensures the transaction returned for signing is exactly what was intended. No more, no less.
To extend this further, Blockdaemon will publish an SDK for offline verification. This enables institutions to run the same checks in their own environment before signing. Additional enhancements, including secure enclaves and MPC-based signing, are on the roadmap.
Blockdaemon’s staking architecture adds an independent checkpoint before signing. This ensures that every transaction is safe, expected, and verifiably aligned with the original intent.
With strict intent modeling, independent rule enforcement at the gateway, and an upcoming SDK for offline verification, Blockdaemon is raising the bar for institutional staking security on Solana.
To keep up-to-date with all of Blockdaemon's blogs, visit blockdaemon.com/blog, or to learn more about the technical trends informing the decisions on how Blockdaemon builds secure earn products for digital assets, links to an ongoing blog series on the same topic are available here.
To start staking, get in touch with the Blockdaemon team today.